全新轻量化PHP网盘搜索引擎系统源码 基于PHP+MYSQL开发
一、多样筛选功能:网站支持5类筛选功能,包括默认搜索、网盘类型、文件大小、时间排序以及网盘来源,让用户能够轻松快速地找到所需资源,大大提高搜索效率。
二、精准图标适配:每种类型的文件在左侧都有与之兼容的精美图标。文件夹对应文件夹图标,视频显示视频图标等,界面整洁直观,方便用户一眼识别文件类型。
三、流畅前端体验:前端内容界面采用骨架屏预加载显示技术,优化用户等待过程,使内容展示更加平滑迅速,让用户在浏览时享受更友好的视觉感受。
四、贴心交互设计:1页展示10条内容,页面布局合理。最右侧设置一键返回顶部按钮,方便用户快速回到页面顶部。搜索框采用响应式设计,可根据不同设备屏幕自适应调整,同时支持一键清除筛选内容,操作便捷。
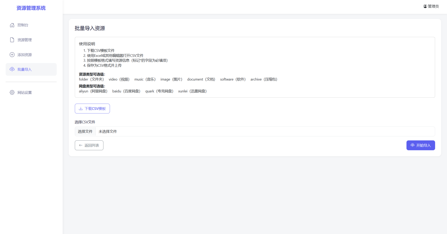
网站后台功能强大且完善:支持CSV表格导入内容,实现批量高效管理;具备手动添加资源功能,方便随时更新;用户密码更改操作简单便捷,保障账户安全;还提供网站SEO设置,助力网站在搜索引擎中获得更好的曝光和排名。这是一款功能全面、设计精良的网站源码,无论是个人使用还是团队协作,都能满足您的多样化需求,让您的网站运营管理更加轻松高效。
常见问题







